«Я знаю, как решить демографическую проблему в стране» — с ходу обнадежил меня Юрий Козаченко – инженер-энтузиаст и многодетный папа, с весьма нестандартным подходом к повышению рождаемости.
islam-today.ru
Собственно, что тут может быть нестандартного? Чтобы повысить рождаемость, нужно рожать. Желательно, троих.
Только не хотят почему-то белоруски рожать. И причиной тому, как объяснил мне Юрий, именно система социальной защиты. Пытаясь стимулировать рождаемость, она в действительности мотивирует иметь максимум одного ребенка, а то и вовсе быть бездетными.
Но решение есть, причем не требующее особых затрат со стороны бюджета. Начать же нужно не с выплат, пособий и льгот, а с… пенсий. На пенсионной системе проще всего объяснить, как европейская модель соцзащиты мотивирует не иметь детей. Удивлены? Я тоже.
Перейдем к основному блюду?
Слово Юрию
Казалось бы, кому какая разница, сколько у кого детей: 1, 2, 3, 6 или 12. Вероятно, так бы оно и было, не существуй системы социальной защиты. Реализовать её можно только при наличии в стране достаточного количества рабочих рук.
Самое массовое и сильное заблуждение состоит в том, что именно государство якобы обеспечивает все льготы и социальные гарантии. Но государство (чиновничий аппарат) не производит, а перераспределяет материальные блага. Льготы и социальные гарантии существуют в той степени, в которой их обеспечивают РАБОЧИЕ РУКИ.
Следовательно, главная цель решения демографической проблемы – обеспечить увеличение и поддержание на требуемом уровне количества РАБОЧИХ РУК.
Самый простой путь решения проблемы обеспечения государством социальных льгот и гарантий – постепенно сокращать перечень этих самых льгот и социальных гарантий, а также количество их получателей.
Маленькая зарплата – недостаточная причина не рожать детей
Определим, какие из причин субъективные, какие – объективные.
«Я не могу иметь детей, потому что мне всего 25 лет и хочу еще хотя бы 3 года пожить для себя». Субъективная причина.
«Я не могу иметь детей, потому что хочу в следующем году поехать на отдых в Турцию». Субъективная причина.
«Я не могу иметь детей, потому что не могу забеременеть». Объективная причина.
«Я не могу иметь детей, потому что имею маленькую зарплату». Объективная причина.
lifedon.com.ua
Вы ведь именно так считаете? Но что значит «маленькая зарплата»? При каких размерах она является маленькой? Назовите сумму. Но это Ваша оценка суммы. Некоторые и при зарплате ниже средней рожают, а имеющим запросы олигарха и миллиона условных единиц в месяц может оказаться недостаточно. Низкая зарплата – субъективная причина.
«Я не могу иметь детей, потому что имею маленькую квартиру». Маленькую – это какую? Принцип рассуждения аналогичен предыдущему – это субъективная причина.
И т.д.
Снижение рождаемости определяют два фактора: объективный и субъективный.
Первый определен невозможностью иметь детей. Это чисто медицинский фактор. Семейных пар, в которых один из супругов страдает бесплодием, сегодня достаточно много. Некоторым из них способна помочь медицина. Но есть и такие семьи, в которых дети могут появиться только благодаря их усыновлению или помощи суррогатной матери.
Второй фактор определен нежеланием иметь детей. «Я хочу иметь детей, но не могу, потому что нужно вначале окончить учебу, устроиться на хорошую работу» и тому подобное – все это относится ко второму фактору и определяется менталитетом нации.
Ни учеными, ни чиновниками эти два фактора не разграничены. В то время как подходы к их решению кардинально отличаются.
При разработке программ или проектов по решению демографической проблемы медицинскому фактору, как правило, уделяется достаточно пристальное внимание. Второму – практически никакого.
Хотя именно он является основополагающим в решении демографической проблемы.
Всего 2 поколения тому назад, у наших бабушек, менталитет был кардинально отличен от нашего. Его нужно и можно вернуть.
Дети из многодетных семей обеспечивают пенсию бездетным.
Объясню на примере
Предположим, три семьи после заключения брака имеют равные стартовые возможности. То есть одинаково непьющие, работают на одном и том же предприятии, не имеют родственников, которые могут завещать им состояние и тому подобное.
Первую семью создали Чайлдфри, то есть молодожены решили не иметь детей и жить только для себя. Во второй после появления одного здорового ребенка решили им и ограничиться. В третьей воспитывали пятерых крепышей.
Стоит ли доказывать, что ребенок-одиночка имел более обеспеченное детство (по еде, игрушкам, развлечениям, вниманию, одежде и так далее), чем его сверстники из многодетной семьи.
Стоит ли доказывать, что гораздо большие возможности по благоустройству своего быта, разнообразию семейного меню, отдыха, отчислениям в накопительные пенсионные фонды имели бездетные и малодетные родители.
Те, у кого их было пятеро, практически положили себя, семейный достаток на алтарь материнства (отцовства). Но что это принесло им в материальном плане?
Дети выросли, пошли работать. (Для простоты восприятия – на одно и то же предприятие). Как уже было сказано выше, мы воспитаны в мысли, что о стариках заботится государство. Но государство – это система перераспределения материальных благ.
Сын-одиночка не в состоянии обеспечить своим родителям все установленные государством льготы и социальные гарантии. Не потому, что он плохо воспитан, а оттого, что для этого ему пришлось бы отдавать на налоги всю зарплату.
Но налоги он платит, как все. А его родители пользуются равными со всеми правами и социальными гарантиями, и даже, скорее всего, получают пенсии большие, чем у многодетных родителей.
За счет детей из многодетной семьи получают пенсии и бездетные пенсионеры
А также всевозможную адресную государственную помощь, как одинокие. У них же были большие возможности откладывать деньги в накопительный пенсионный фонд.
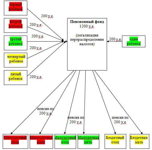
Предположим, каждый из родителей из прошлого примера получает пенсию, эквивалентную 200 у.е. Пенсия выплачивается благодаря тому, что из заработка каждого работающего ребенка в Пенсионный фонд отчисляются 200 у.е.
Получается, ребенок-одиночка способен дать своим родителям только 200 у.е. из требуемых 400 (200 отцу и столько же матери). Недостающие 200 у.е. отнимаются у детей, выросших в многодетной семье и перечисляющих в Пенсионный фонд 1000 у.е.
Аналогичное перераспределение средств происходит для обеспечения пенсиями бездетных. Но пенсионеры получают не только пенсии: медобеспечение, адресную помощь, другие льготы.
Пенсионная реформа – первый шаг для увеличения рождаемости
Для повышения рождаемости необходима реформа всей системы социальной защиты. При существующей же системе малодетным и бездетным родителям дается экономическое превосходство над многодетными благодаря тому, что они могут пользоваться результатами труда чужих детей.
И поскольку материальный стимул наиболее сильно определяет поведение человека, современная система социальной защиты представляет собой комплекс мер, мотивирующих снижение рождаемости и полную бездетность.
lovelus.com
Это не что иное, как троянский конь, ведущий европейские нации к вырождению.
Обычно возражают:
- Я на пенсию заработал;
- Я плачу налоги и за мой счет получают льготы многодетные, а не я живу за их счет.
Неверно и то, и другое.
- Деньги пенсионный фонд не хранит – он сразу же выплачивает их нынешнему поколению пенсионеров. Чтобы в будущем получать пенсию, нужны работники, с которых будут собираться налоги.
- Во-первых, муж женщины в декретном отпуске работает и отчисляет налоги, с которых его жена и получает декретные выплаты. Затем начинает работать и женщина, платить налоги – они ей просто возвращаются. Во-вторых, декретный отпуск – 3 года, на троих – 9 лет. Средняя продолжительность жизни на пенсии – 18 лет. Соответственно, муж и жена чайлдфри получают ее 36 лет за счет чужих детей. И не только пенсию.
Для увеличения рождаемости необходимо провести, прежде всего, реформу пенсионной системы. То есть не отменить ее вообще как таковую, а заменить моральные принципы ее существования экономическими.
Пенсия должна зависеть не от стажа, а от количества детей!
Существующие модели начисления пенсий являются хорошим мотиватором к труду. Однако еще в большей мере, чем стаж, заработок или суммы отчислений, необходимо учитывать количество оставленных после себя трудоспособных детей.
НАПРИМЕР, следующим образом.
Любая семья – и полная, и неполная, и в которой один из супругов или даже оба инвалиды – должна быть заинтересована в создании Х(икс)-детной семьи. (Х может быть любым научно обоснованным числом, но для простоты объяснения пусть Х=3).
Для этого заработанную и начисленную по существующему законодательству пенсию необходимо разделить на четыре части. Одна четвертая – это та часть пенсии, которая выплачивается независимо ни от чего.
За первого ребенка, начавшего работать и отчислять социальные налоги, добавлять примерно еще одну четвертую часть пенсии. Примерно, потому что работать дети могут по-разному. Воспитал алкоголика или тунеядца – и пенсия соответствующая. Стал работать второй ребенок – прибавить еще примерно четверть заработанной пенсии, третий – оставшуюся четвертую часть.
В этой системе тоже найдутся частные случаи, при которых проявятся ее недоработки. Но и они решаемы и только у предлагаемой системы есть будущее.
По труду – заработная плата, по детям старость – именно этот принцип и означает социальную справедливость.
Дети – не основание требовать денег у государства. Дети – это повод иметь дополнительные источники дохода в рамках существующего налогового законодательства.
Уважаемые читатели? Поможет ли предлагаемая пенсионная реформа решить демографическую проблему страны? Как еще возможно увеличить рождаемость? Почему семьи не хотят иметь статус многодетности? Ждем ваши комментарии!
Ребенок BY благодарит своих читателей за то, что вы были с нами весь этот год и надеется встретить вас и в Новом году. Мы будем рады узнать ваши предпочтения по темам будущих статей, свои пожелания вы можете написать на адрес grin@rebenok.by или в комментариях.

.jpg)
.jpg)
